IT 기획의 길
[Windows 서버 공부]가상머신과 VMware 본문
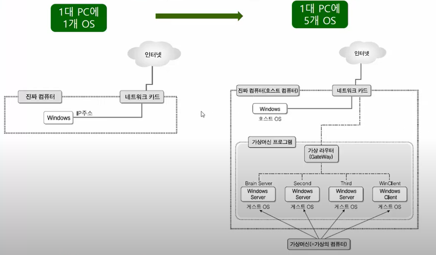
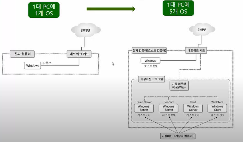
가상머신(Virtual Machine) : 가상 머신을 사용하면 현재 사용하는 Windows를 변경 없이
그대로 사용하면서도 여러대의 Windows Server를 운영하는 효과를 거둘 수 있다.
가상머신 소프트웨어 : 진짜 컴퓨터에 설치된 운영체제(호스트 OS)안에 가상의 컴퓨터를 만들고
그 안에 또 다른 운영체제(게스트 OS)를 설치/운영할 수 있도록 제작된 소프트웨어
진짜 컴퓨터에 설치되어 있는 윈도우 -> 호스트 운영체제(게스트 OS)
가상머신에 설치된 윈도우 -> 게스트 운영체제(게스트 OS)

가상머신을 쉽게 가짜 컴퓨터로 생각해도 좋다.
원래는 CPU, RAM, 하드디스크 등이 있는 진짜 컴퓨터에만 운영체제를 설치할 수 있는데
가상머신 프로그램이 소프트웨어적으로 가짜 CPU, 가짜 RAM, 가짜 하드디스크 등을 가진
가짜 컴퓨터(가상머신)를 만들어서 그 안에 운영체제를 설치할 수 있게 해주는 것이다.
가상머신 소프트웨어의 종류 : VMware Workstation pro, VMware Workstation Player 등
Vmware의 특징
1. 컴퓨터 1대로 실무환경과 비슷한 네트워크 환경을 구성할 수 있다.
2. 운영체제의 특정 시점을 저장하는 스냅숏 기능을 사용할 수 있다.
3. 하드디스크 등의 하드웨어를 내 마음대로 여러 개 장착해서 테스트 할 수 있다.
4. 현재 pc의 상태를 그대로 저장해 놓고 다음 사용할때 현재 상태를 이어서 구동할 수 있다.
'IT 인프라 > 서버' 카테고리의 다른 글
| [IT 인프라 총정리]1편 서버 (3) | 2022.08.05 |
|---|---|
| [Windows 서버 공부] DB서버 (0) | 2022.07.19 |
| 백업과 이중화의 차이 (0) | 2021.09.27 |
| 가상화[인프라 엔지니어의 교과서] (0) | 2021.09.23 |
| 하드디스크[인프라 엔지니어의 교과서] (0) | 2021.09.23 |