IT 기획의 길
VIP란 무엇인가?[Virtual IP] 본문
VIP란 무엇인가? 오늘은 VIP에 대해서 알려드리는 시간을 갖도록 하겠습니다.
저도 이번 글을 작성하면서 VIP에 대해서 찾아보았는데... 속이 뻥 뚫리게 시원하게 알려주는 곳이 없더라고요...
그래서 오늘 한번 준비해 보았습니다! VIP 너는 도대체 뭐하는 아이니!?!?
오늘의 주제 VIP 등장!
1. VIP란 무엇인가?
VIP를 아무리 검색해보아도 나오는 것은 Very Important Person 뿐입니다... 우리 IT인들에게는 지옥이죠...
우리는 이게 궁금한게 아닌데!
VIP는 Virtual IP로 가상아이피를 뜻합니다.
쉽게 생각해보면 장비가 2대가 있고 각각의 IP를 가지고 있습니다.
하지만 2대가 있다면 둘중에 누구에게 패킷을 전달해야할지 모르겠죠?
그래서 가상 IP를 생성하여 부여합니다. 가상IP를 들고 있는 녀석이 일종의 대빵이 되는 것이죠!
VIP란 가상 IP, 그거슨 일종의 대빵이다.. -by. 아리밤
VIP란 한마디로 완장! 대표 IP이다... -by. 소우주
VIP의 활용 사례를 보면서 보다 쉽게 이해해보도록 하죠!
2. VIP의 활용 사례
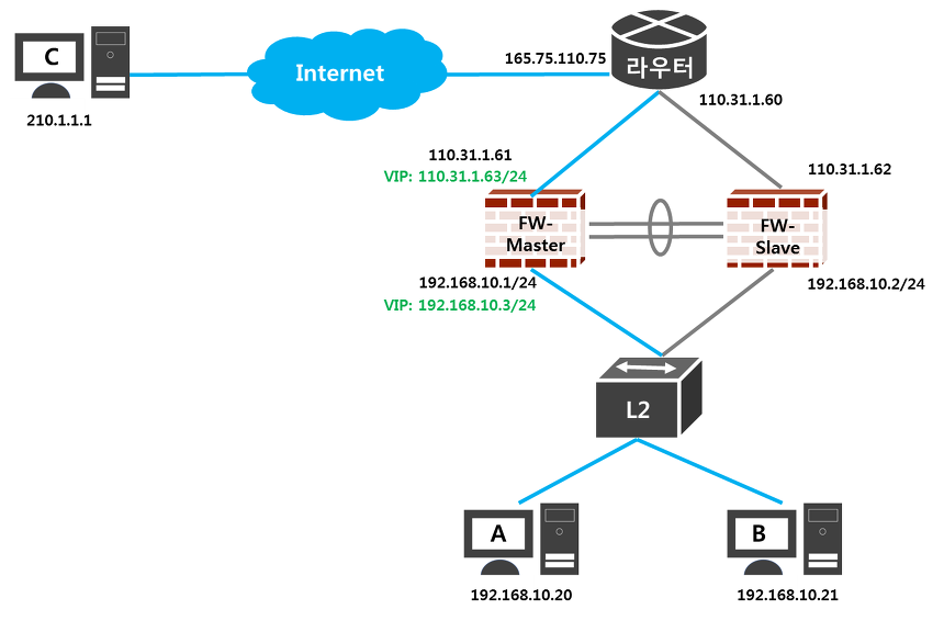
1) 방화벽 이중화시 VIP 구성 사례

방화벽이 그림과 같이 이중화 되어 있다면 상단의 라우터는 자신이 받은 패킷을 다음 어느 방화벽에 전달해야 할지 모릅니다.
이러한 경우를 대비하여 VIP를 할당해 FW중 Master 장비에서 VIP를 가져가도록 설정합니다.
또한 PC A와 B가 있을 때 자신이 바라보아야 할 Gateway가 어디인지 모릅니다.
마찬가지로 내부쪽에도 VIP를 할당하여 PC들이 바라보아야 할 VIP를 설정합니다.
이렇게 VIP를 할당해서 다른 장비들이 VIP를 바라보고 패킷을 전달해주면 방화벽은 패킷 처리가 가능해집니다.
그런데 여기서 VIP의 장점이 또한가지가 있습니다.
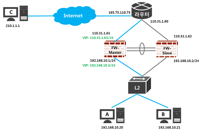
만약! 아래와 같이 방화벽 Master 장비가 장애가 났다면!! VIP는 어떻게 되는 거지!?!?

방화벽은 VIP를 누가 소유하는지 판별하기 위해 VRRP라는 프로토콜을 사용하는데 이러한 프로토콜로 인해 Master장비로 부터 응답을 받지 못하면
Slave FW가 VIP를 소유하게 됩니다.
따라서 상단의 라우터나 하단의 PC에서도 VIP가 FW Slave 쪽으로 옮겨 감에 따라 FW Slave 쪽으로 패킷을 전달하게 됩니다.
2) L4에서의 SLB [Server Load Balancing]

만약 웹서버가 2대일 경우 웹서버의 부하분산을 위해 L4가 도입되는 경우가 있습니다.
실제 Client에서는 어떤 IP를 치고 들어와야하는지 모릅니다
따라서 L4에서 VIP를 설정하여 VIP를 보고 들어오는 패킷을 자연스럽게 등록되어 있는 웹서버로 부하분산 해줍니다.
즉 위그림에서 처럼 Client가 211.231.99.250을 목적지로 요청하려고 합니다.

정해진 경로를 따라서 211.231.99.250의 IP를 들고있는 L4까지 패킷이 도달하게 됩니다.

L4는 자신에게 설정되어 있는 211.231.99.250으로 들어오는 패킷은 웹서버1과 웹서버2로 부하분산한다는 설정에 따라
웹서버1로 패킷을 전달합니다. (211.231.99.250 = 1.1.1.1 or 1.1.1.2)

그래서 Client는 웹서버로부터 데이터를 전송받아 현재 여러분이 보시고 있는 화면처럼 자료를 볼 수가 있다는 것입니다.
여기서 잠깐!!!
만약 위에 방화벽이 장애난 것처럼 웹서버1도 장애가 나면 어떻게 되나요?!?!?!
아까 위에서 211.231.99.250 = 1.1.1.1 or 1.1.1.2라고 말씀드렸죠? 여기서 1.1.1.1이 없어지면 어떻게 될까요?
여러분은 천재시니까 다 맞출 수 있겠죠? 바로 211.231.99.250 = 1.1.1.2가 되겠죠!
따라서 웹서버2가 있기 때문에 서비스에는 지장이 없습니다!!
3. VIP의 실제 소유 화면

위 사진은 실제 특정 방화벽에서 이중화를 구성하였을 때 정보를 가져온 것입니다.
불필요한 자료는 지워져있으니 양해 부탁드립니다.
여기서 주목해야 할 것은!!
1) 0번 방화벽과 1번 방화벽은 이중화 되어있다
2) 방화벽들에 각각의 인터페이스들마다 IP를 가지고 있다
3) 0번 방화벽이 현재 Master 권한을 갖고 있다
4) 0번 방화벽이 VIP를 소유하고 있다
이렇게 실제 캡쳐 화면을 보면서 보다 쉽게 이해가 갈 수 있도록 도움이 되셨으면 하네요!
VIP 설명은 여기가 제일 나아요 다른데 가실 필요없어요!^__^
'IT 인프라 > 네트워크' 카테고리의 다른 글
| SSL이란 무엇인가요? (0) | 2022.07.18 |
|---|---|
| 내부 DNS, 외부 DNS (0) | 2022.07.01 |
| 메일 서버 구조 및 개념 (0) | 2021.11.17 |
| 백본스위치란? (0) | 2021.11.16 |
| 사설ip대역, 공인ip대역 (0) | 2021.11.12 |